2345加速浏览器是一款功能极为全面的浏览器工具,操作简便又快捷,小小的浏览器却蕴含着强大的功能。接下来,将为大家详细介绍2345加速浏览器恢复收藏夹内容的方法,快来一探究竟吧!

2345加速浏览器恢复收藏夹内容教程
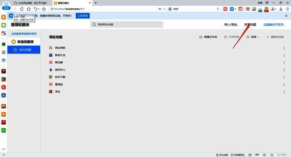
方法一:先打开2345加速浏览器,点击右上角的【菜单】选项,接着点击【登录】,登录到2345云端。登录成功后,再次点击右上角的【菜单】,随后选择【收藏】并点击【整理收藏夹】,此时会跳转到网址收藏界面。

在这个界面中,点击【恢复收藏】,挑选出需要恢复的收藏记录,最后点击【恢复】按钮,即可完成收藏夹内容的恢复。

方法二:首先按下键盘上的【WIN + R】键,打开运行命令窗口,然后在弹出的窗口中输入【%localappdata%】,以此打开本地文件夹。接着在路径【2345Explorer\User Data\Default】中找到BookmarksV3.bak文件,这个文件就是收藏夹网址的保存位置,将该文件重命名为BookmarksV3。完成修改设置后,重新启动2345加速浏览器,就可以正常使用收藏夹了。



























